Skip to main content
voltagent
Console

Monitor, debug, and improve your AI agents

The VoltAgent Developer Console gives you full visibility into your Voltagent-based AI agents during development and execution.

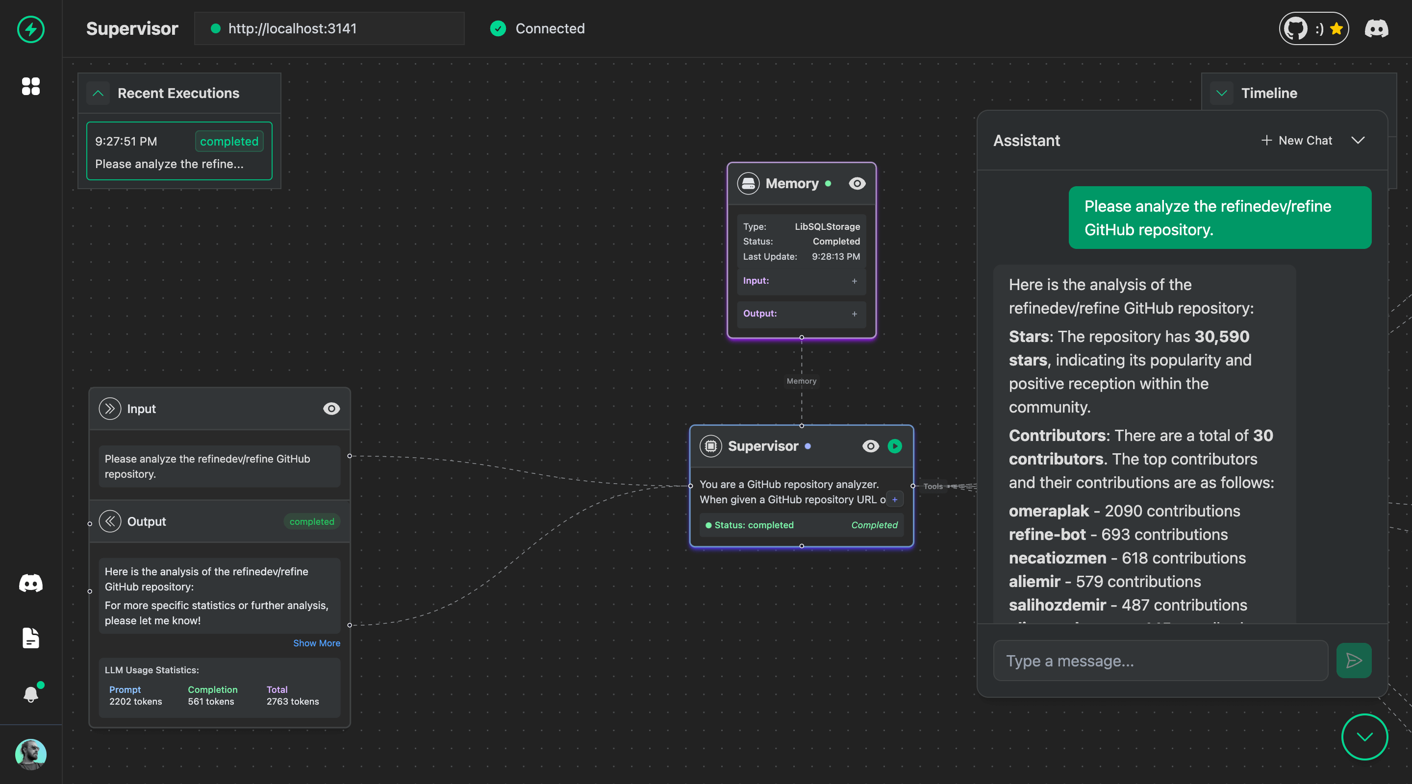
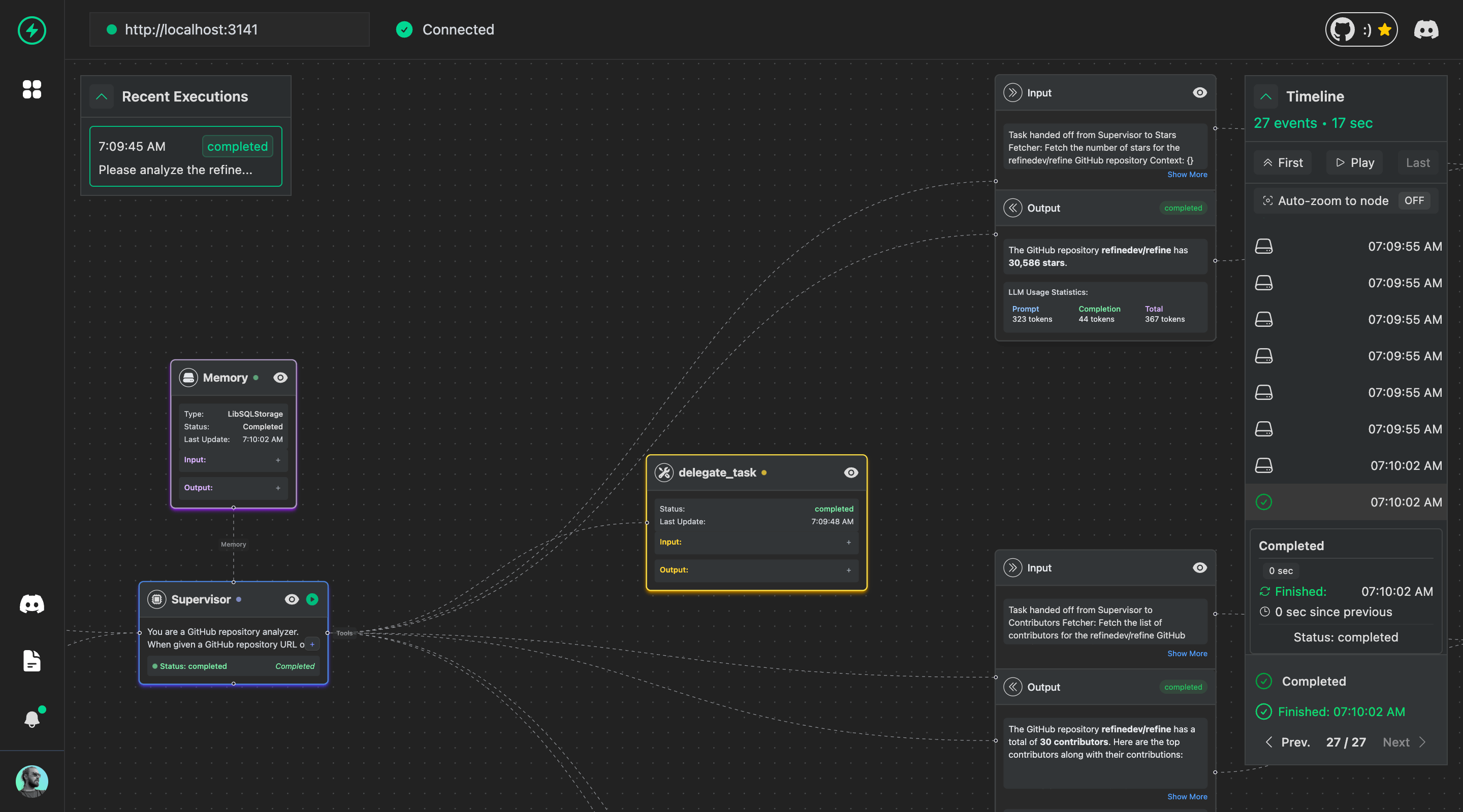
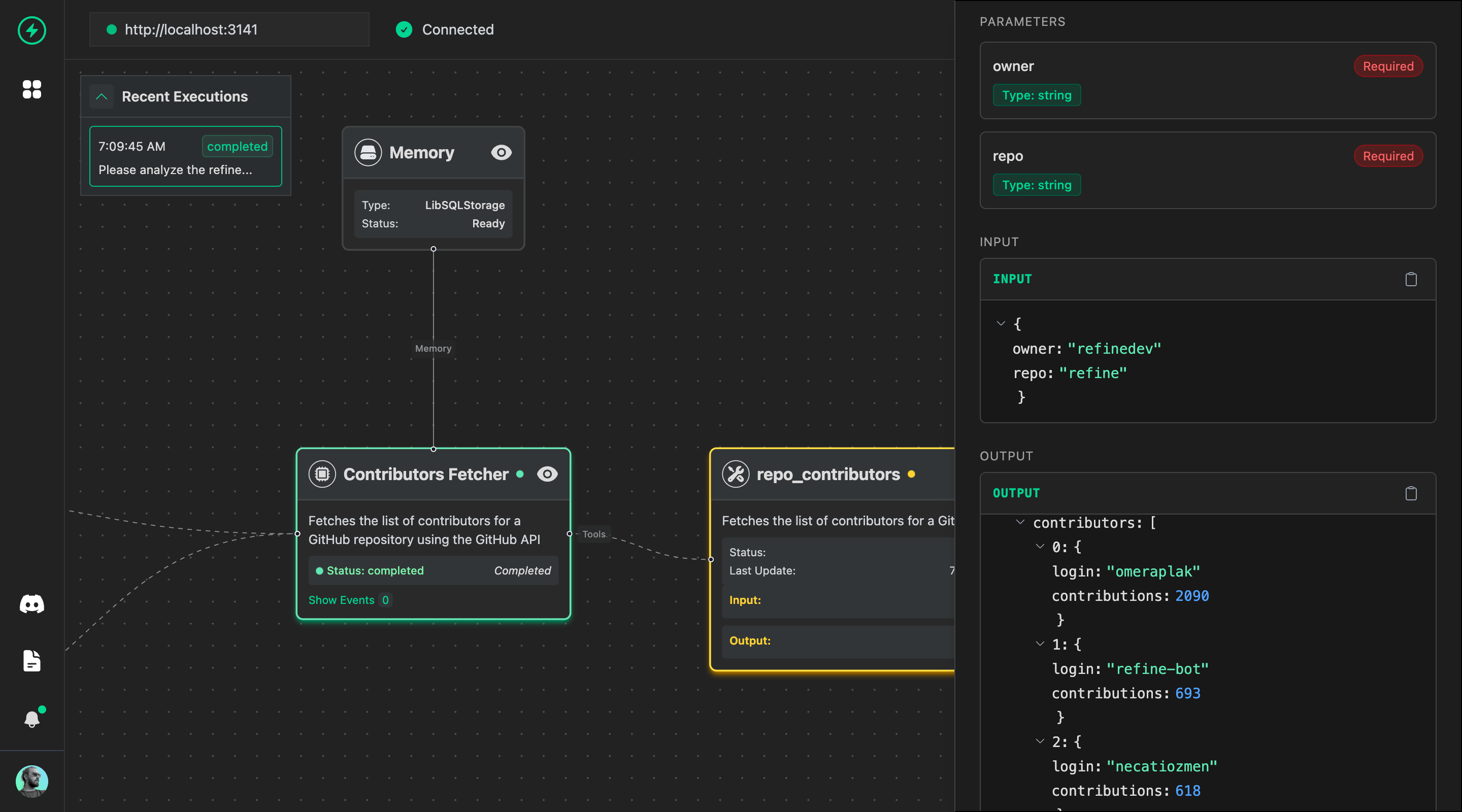
Real-time visualization of your agent's execution flow, including function calls, tool usage, and message history as it happens.

AI Agent Observability Matters

As the number of AI agents in your system grows, maintaining visibility becomes increasingly critical. Without proper observability, debugging and managing agent behavior becomes overwhelming.

Real-Time Agent Visualization

Visualize and debug your AI agent's execution flow in real-time.

Connection Manager
Agent Chat

Chat with your AI agents in real-time, with metrics and insights.

Message Inspector
Granular Visibility into Agent Runs

Inputs, outputs, and parameters for agent, memory, and tool call.

Agent Detail
Agent List View

Displays a list of active or recent agent sessions for quick overview.

Agent Sessions List